P8780 [蓝桥杯 2022 省 B] 刷题统计
题目描述
小明决定从下周一开始努力刷题准备蓝桥杯竞赛。他计划周一至周五每天做 𝑎道题目,周六和周日每天做 𝑏 道题目。请你帮小明计算,按照计划他将在第几天实现做题数大于等于 𝑛 题?
输入格式
输入一行包含三个整数 𝑎,𝑏 和 𝑛.
输出格式
输出一个整数代表天数。
输入输出样例
输入 #1复制
10 20 99
输出 #1复制
8
说明/提示
对于 50%的评测用例,1≤𝑎,𝑏,𝑛≤10e6
对于 100% 的评测用例,1≤𝑎,𝑏,𝑛≤10e18
蓝桥杯 2022 省赛 B 组 C 题。
#include<iostream>
#include<cmath>
using namespace std;
typedef long long LL;
int main(){ //这题的时间复杂度为o(nln(n)) LL a,b,n,num=0,number1=0,number2=0,i=0;
cin>>a>>b>>n;LL weak=a*5+b*2; //先求一周完成多少题number1=n/weak;number2=n%weak;
if(number2<=5*a)cout<<(int)ceil(number2*1.0/a)+number1*7;
elsecout<<(int)ceil((number2-5*a)*1.0/b)+number1*7+5; //记得这边要向上取整
return 0;
}
这题最重要的一点就是时间复杂度,如果没有处理好就只有50
另外就是注意这边数据要用long long
相关文章:
P8780 [蓝桥杯 2022 省 B] 刷题统计
题目描述 小明决定从下周一开始努力刷题准备蓝桥杯竞赛。他计划周一至周五每天做 𝑎道题目,周六和周日每天做 𝑏 道题目。请你帮小明计算,按照计划他将在第几天实现做题数大于等于 𝑛 题? 输入格式 输入一行包含三…...
切比雪夫不等式:方差约束下的概率估计
切比雪夫不等式:方差约束下的概率估计 背景 在概率分析中,切比雪夫不等式是一个常用的工具,它通过引入随机变量的 方差信息,给出了偏离均值的概率界限。这一不等式是对 马尔科夫不等式 的自然扩展,结合了更丰富的分布…...
使用CancellationTokenSource来控制长时间sql查询中断
前端 <!-- 透明的覆盖层,显示在页面上方,包含进度条 --><Grid Visibility"{Binding IsLoading}" Background"Transparent" HorizontalAlignment"Stretch" VerticalAlignment"Stretch" ZIndex"1&…...
小红薯最新x-s 算法补环境教程12-06更新(下)
在上一篇文章中已经讲了如何去定位x-s生成的位置,本篇文章就直接开始撸代码吧 如果没看过的话可以看:小红薯最新x-s算法分析12-06(x-s 56)(上)-CSDN博客 1、获取加密块代码 首先来到参数生成的位置&…...
wazuh-modules-sca
wazuh中安全配置评估模块主线程执行wm_sca_main最后在wm_sca_start中循环执行,不会返回 // Module main function. It wont return #ifdef WIN32 DWORD WINAPI wm_sca_main(void *arg) {wm_sca_t *data (wm_sca_t *)arg; #else void * wm_sca_main(wm_sca_t * dat…...
Uniapp的App环境下使用Map获取缩放比例
概述 目前我试过的就是你用vue后缀是拿不到比例的你可以用nvue当然uniapp的uvue应该是更加可以的我使用的是高德所以你得在高德的后台声请原生的Android的key才可以如果是vue3的开发模式的话不用使用this来获取当前对象使用scale对象来接受和改变缩放比例会比较友好然后直接走…...
微信小程序配置less并使用
1.在VScode中下载Less插件 2.在微信小程序中依次点击如下按钮 选择 从已解压的扩展文件夹安装… 3.选中刚在vscode中下载安装的插件文件 如果没有修改过插件的安装目录,一般是在c盘下C:\用户\用户名.vscode\extensions\mrcrowl.easy-less-2.0.2 我的路径是…...
“全面支持公路数字化转型升级四大任务”视频孪生解决方案
数字经济的加速布局,对交通领域数字化转型、智能化升级提出明确要求。2024年上半年,为深入贯彻落实中共中央、国务院关于加快建设交通强国、数字中国等决策部署,推进公路水路交通基础设施数字转型、智能升级、融合创新,加快发展新…...
顶顶通电话机器人开发接口对接大语言模型之实时流TTS对接介绍
大语言模型一般都是流式返回文字,如果等全部文字返回了一次性去TTS,那么延迟会非常严重,常用的方法就是通过标点符号断句,返回了一句话就提交给TTS。随着流TTS的出现,就可以直接把大模型返回的文字灌给流TTS࿰…...
P3379 【模板】最近公共祖先(LCA)
【模板】最近公共祖先(LCA) https://www.luogu.com.cn/problem/P3379 题目描述 如题,给定一棵有根多叉树,请求出指定两个点直接最近的公共祖先。 输入格式 第一行包含三个正整数 N , M , S N,M,S N,M,S,分别表示…...
2030. gitLab A仓同步到B仓
文章目录 1 A 仓库备份 到 B 仓库2 B 仓库修改main分支的权限 1 A 仓库备份 到 B 仓库 #!/bin/bash# 定义变量 REPO_DIR"/home/xhome/opt/git_sync/zz_xx_xx" # 替换为你的本地库A的实际路径 REMOTE_ORIGIN"http://192.168.1.66:8181/zzkj_software/zz_xx_xx.…...
网易博客旧文-----如何在WINDOWS下载安卓(android)源代码并和eclipse做关联
如何在WINDOWS下载安卓(android)源代码并和eclipse做关联 2013-02-05 17:27:16| 分类: 安卓开发 | 标签: |举报 |字号大中小 订阅 编写安卓程序时,有时想看看安卓某些类的实现,但默认情况下环境是不带的。…...
MATLAB中axes函数用法
目录 语法 说明 示例 在图窗中定位多个坐标区 将坐标区设置为当前坐标区 在选项卡上创建坐标区 axes函数的功能是创建笛卡尔坐标区。 语法 axes axes(Name,Value) axes(parent,Name,Value) ax axes(___) axes(cax) 说明 axes 在当前图窗中创建默认的笛卡尔坐标区&…...
构建 Java Web 应用程序:实现简单的增删查改(Mysql)
简介 本教程将指导您如何使用Java Servlet和JSP技术构建一个简单的Web应用程序。该应用程序将包括用户注册、登录、注销(删除用户信息)、修改密码以及根据性别查询用户信息等功能。我们将使用MySQL数据库来存储用户数据。 环境准备 Java Development …...
3d行政区划-中国地图
前言 技术调研:做底代码平台的3d行政区组件 写的demo 效果图: 实现的功能项 地标、打点、飞线、three.js 3d 中国地图的一些基础配置补充 geo中国地图文件获取 其他项:包 "dependencies": {"d3": "^7.9.0","d3-…...
适合存储时序数据的数据库和存储系统
时序数据的存储通常要求高效地处理大量按时间排序的数据,同时支持快速查询、实时分析和高并发写入。以下是一些适合存储时序数据的数据库和存储系统: 1. InfluxDB 概述:InfluxDB 是一个开源的时序数据库,专门为处理时序数据而设…...
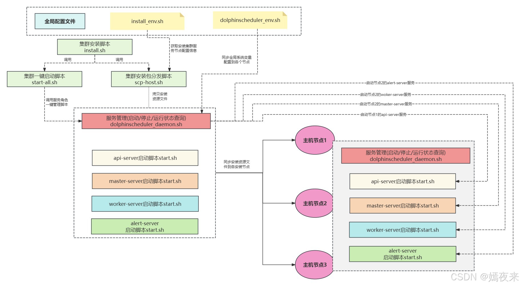
dolphinscheduler集群服务一键安装启动实现流程剖析
1.dolphinscheduler的安装部署 dolphinscheduler服务的安装部署都是非常简单的,因为就服务本身而言依赖的服务并不多。 mysql / postgresql。由于需要进行元数据及业务数据的持久化存储所以需要依赖于数据库服务,数据库服务支持mysql、postgresql等&am…...
深入了解Linux —— 学会使用vim编辑器
前言 学习了Linux中的基本指令也理解了权限这一概念,但是我们怎么在Linux下写代码呢? 本篇就来深入学习Linux下的vim编辑器;学会在Linux下写代码。 软件包管理器 1. 软件包? 在Linux下安装软件,通常是下载程序的源码…...
C05S01-Web基础和HTTP协议
一、Web基础 1. Web相关概念 1.1 URL URL(Uniform Resource Locator,统一资源定位符),是一种用于在互联网上标识和定位资源的标准化地址,提供了一种访问互联网上特定资源的方法。URL的基本格式如下所示:…...
MIT工具课第六课任务 Git基础练习题
如果您之前从来没有用过 Git,推荐您阅读 Pro Git 的前几章,或者完成像 Learn Git Branching 这样的教程。重点关注 Git 命令和数据模型相关内容; 相关内容整理链接:Linux Git新手入门 git常用命令 Git全面指南:基础概念…...
Vim 调用外部命令学习笔记
Vim 外部命令集成完全指南 文章目录 Vim 外部命令集成完全指南核心概念理解命令语法解析语法对比 常用外部命令详解文本排序与去重文本筛选与搜索高级 grep 搜索技巧文本替换与编辑字符处理高级文本处理编程语言处理其他实用命令 范围操作示例指定行范围处理复合命令示例 实用技…...
XCTF-web-easyupload
试了试php,php7,pht,phtml等,都没有用 尝试.user.ini 抓包修改将.user.ini修改为jpg图片 在上传一个123.jpg 用蚁剑连接,得到flag...
CVPR 2025 MIMO: 支持视觉指代和像素grounding 的医学视觉语言模型
CVPR 2025 | MIMO:支持视觉指代和像素对齐的医学视觉语言模型 论文信息 标题:MIMO: A medical vision language model with visual referring multimodal input and pixel grounding multimodal output作者:Yanyuan Chen, Dexuan Xu, Yu Hu…...
1.3 VSCode安装与环境配置
进入网址Visual Studio Code - Code Editing. Redefined下载.deb文件,然后打开终端,进入下载文件夹,键入命令 sudo dpkg -i code_1.100.3-1748872405_amd64.deb 在终端键入命令code即启动vscode 需要安装插件列表 1.Chinese简化 2.ros …...
跨链模式:多链互操作架构与性能扩展方案
跨链模式:多链互操作架构与性能扩展方案 ——构建下一代区块链互联网的技术基石 一、跨链架构的核心范式演进 1. 分层协议栈:模块化解耦设计 现代跨链系统采用分层协议栈实现灵活扩展(H2Cross架构): 适配层…...
学校时钟系统,标准考场时钟系统,AI亮相2025高考,赛思时钟系统为教育公平筑起“精准防线”
2025年#高考 将在近日拉开帷幕,#AI 监考一度冲上热搜。当AI深度融入高考,#时间同步 不再是辅助功能,而是决定AI监考系统成败的“生命线”。 AI亮相2025高考,40种异常行为0.5秒精准识别 2025年高考即将拉开帷幕,江西、…...
【Go语言基础【12】】指针:声明、取地址、解引用
文章目录 零、概述:指针 vs. 引用(类比其他语言)一、指针基础概念二、指针声明与初始化三、指针操作符1. &:取地址(拿到内存地址)2. *:解引用(拿到值) 四、空指针&am…...
多模态图像修复系统:基于深度学习的图片修复实现
多模态图像修复系统:基于深度学习的图片修复实现 1. 系统概述 本系统使用多模态大模型(Stable Diffusion Inpainting)实现图像修复功能,结合文本描述和图片输入,对指定区域进行内容修复。系统包含完整的数据处理、模型训练、推理部署流程。 import torch import numpy …...
Python学习(8) ----- Python的类与对象
Python 中的类(Class)与对象(Object)是面向对象编程(OOP)的核心。我们可以通过“类是模板,对象是实例”来理解它们的关系。 🧱 一句话理解: 类就像“图纸”,对…...
VSCode 使用CMake 构建 Qt 5 窗口程序
首先,目录结构如下图: 运行效果: cmake -B build cmake --build build 运行: windeployqt.exe F:\testQt5\build\Debug\app.exe main.cpp #include "mainwindow.h"#include <QAppli...
